Feng Lab
  • Home
  • Research
  • Publications
  • Team
  • News
  • Contact
  • Bioinformatics
    Software
    ChIA-PIPE
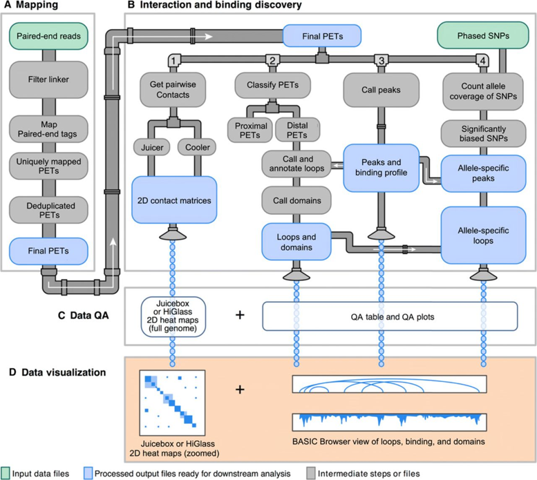
    ChIA-PIPE, a fully automated pipeline for ChIA-PET data processing, quality assessment, visualization, and analysis. ChIA-PIPE performs linker filtering, read mapping, peak calling, and loop calling and automates quality control assessment for each dataset.
    Websites
    EXPRESSO
    The three-dimensional structure of the genome plays a key role in gene regulation.The EXPRESSO database integrates 1,360 three-dimensional genomic datasets (including Hi-C, HiChIP, and ChIA-PET) and 842 epigenomic and transcriptomic datasets (including ChIP-seq, ATAC-seq, and RNA-seq) to provide a comprehensive resource for investigating the relationship between three-dimensional genomic structure and transcriptional regulation.
    Data
    Dilated Cardiomyopathy (DCM)
    Download
    Hepatocellular Carcinoma (HCC)
    Download
    Pancreatic Ductal Adenocarcinoma (PDAC)
    Download